(来源:中国建设新闻网)
转自:中国建设新闻网
面对当下竞争激烈的市场环境,组建于1977年的河北天昕建设集团有限公司(以下简称“天昕集团”)积极探索成本管控新思路,通过推动项目成本精细化管控和创新实践,实现项目效益提升。
加强数据收集和后期“剪辑”,构建数据复用闭环
天昕集团依托信息化办公系统开展数据收集工作,梳理数据形成标准化企业数据库,并将数据同步上传至广联达数字新成本平台。集团采用“昕”造价测算软件,同时在合同签订环节可直接复用数据,为项目实施提供借鉴,实现“数出同源,一源多用”的数据复用闭环。关键举措包括:合同模板化方面,制定包含材料采购、租赁、劳务、专业分包等56个固定版本合同。在降低法律风险的同时,有效提升管理标准化与审核效率,为数据规范奠定坚实基础。指导价动态库,建立涵盖材料、劳务、机械等领域的作业指导价动态库。该动态库按地域、时间实时更新,为科学采购与成本控制提供有力支撑。
场景化编码与标准方面,针对劳务作业,天昕集团结合建筑物特性进行编码分类,构建个性化场景库,加速企业消耗量标准的制定进程。其中,企业消耗量标准借助“昕”造价的一键代换功能,实现成本测算效率的秒级提升。
数据通过合同定标流程统一收集,确保来源精准、时间定格,有效避免了数据的随意组合。同时,通过人为“剪辑”的方式优化数据,最终形成标准化的企业作业指导价动态库,有效提升成本测算精度与效率。
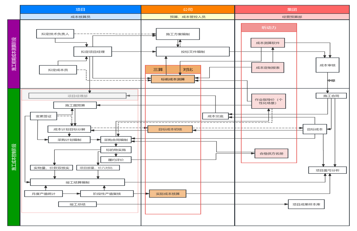
成本管控体系构建
成本管控体系是企业实现降本增效、提升竞争力的核心驱动力。该体系围绕战略目标、全员参与及全流程管控目的进行展开。
组织核心在于强化项目部提前介入。由项目经理牵头,骨干成员参与投标阶段以熟悉项目,确保中标后快速就位;商务人员提前移交工作,实现业务的无缝衔接。项目初期制定方案保障施工,同步开展大宗工程量的实际施工量与预算工程量的对比分析。
进度与节点控制以施工网络图和总进度计划为核心,动态跟踪各级计划执行情况,运用BIM(建筑信息模型)技术严控关键节点。定期和不定期评估劳动力、设备投入是否满足进度要求,分析指标完成情况,针对性制定纠偏措施;同时,借助算量对比及基础、主体的阶段性对比开展阶段性成本二次策划与纠偏,制定二次成本方案。
管控机制明确项目经理部是成本管控的主责单位,下属公司和集团层面履行监督职责,做到“超界必吹,超界必改”。“昕动力”平台集广联达成本测算软件、定制报表、作业指导价和合格供方名单于一体,为成本管控提供全链条数字化赋能。

经营风险控制是项目管理的核心要务。严格经济责任约束,强调分阶段成本分析与及时纠偏。建立即时兑现激励机制,在节点及分部工程完成后考核兑现。通过合同明确各方责任和义务,对未达标者执行惩罚,强化执行力。
成本控制的数字化是强化企业核心算力、提升利润率的关键。在提升数据建设及应用能力方面,引入广联达计量、计价、成本测算等与财务软件协同,构建了业财一体的综合应用体系。数字化工具的综合应用覆盖了项目全生命周期管理。从投标测算,到过程动态管控,再到后期复盘与数据复用,实现了成本的精准计算、实时监控和有效分析,为全流程成本管控提供了坚实的技术支撑。
强化人才梯队建设
天昕集团高度重视人才梯队建设工作,通过年度培训计划精准规划人才素质提升,以战略经营规划为导向完善梯队布局。推行轮岗任职机制,促进员工从单一技能到多维度成本管控能力跃迁。推动技术成果转化,依托高新技术企业优势,将科技成果、专利工法转化为生产力,促进成本控制。强化数字技术培训,提升全员数字工具应用能力,激活数据转化复用的新质生产力。坚持“走出去、引进来”双向赋能,提升团队专业素质。建立绩效薪酬联动机制,激发全员管控热情,达到持续迭代的目的。
企业成本管理阶段,项目的精细化成本管理以“成本目标”为核心,以“成本管理”为主线。通过强化企业职能部门和项目部双层管理责任,将精细化、数字化的成本管理深入渗透到工程投标、项目实施、工程后评估等阶段。通过项目策划、项目履约、成本要素管控、成本核算分析等环节,全面覆盖成本控制、施工组织、风险控制、安全质量管理等方面,以此优化项目的管理方式、盈利模式及运行机制,进而全面提升项目管理质量、效率和综合效益。
天昕集团通过宣贯培训,确保成本管控理念深入人心,并结合各项目实际持续优化方法,推动综合效益稳步提升。未来,将进一步聚焦场景化数据的深度挖掘与应用,助力成本管控数字化迈向新高度。
>>>查看更多:股市要闻